## Day09 后端Web实战：员工管理2(新增.事务.上传)

---

##### 需求

<figure><img src="/AiJavaWeb/imgs/jwai09-01.png"><figcaption>图1 员工管理(新增.事务.上传)需求</figcaption></figure>


##### 目录
* 新增员工
* 事务管理
* 文件上传

  

### 1. 新增员工

#### ①需求

<figure><img src="/AiJavaWeb/imgs/jwai09-02.png"><figcaption>图2 新增员工需求</figcaption></figure>

##### 新增员工sql语句

```sql
-- 新增员工
-- 保存员工基本信息-emp
insert into emp(username, name, gender, phone, job, salary, image, entry_date, dept_id, create_time, update_time) values
('linpingzhi','林平之',1,'13309091234',1,6000,'1.jpg','2020-01-01',1, '2024-10-01 00:00:00', '2024-10-01 00:00:00');

-- 批量保存员工工作经历信息-emp_exprx
insert into emp_expr(emp_id, begin, end, company,job) values
(37,'2020-01-01','2021-01-01','百度','java开发'),
(37,'2021-01-01','2023-01-01','字节','java开发');
```



#### ②思路

<figure><img src="/AiJavaWeb/imgs/jwai09-03.png"><figcaption>图3 思路</figcaption></figure>

#### ③实现

<figure><img src="/AiJavaWeb/imgs/jwai09-04.png"><figcaption>图4 保存员工基本信息</figcaption></figure>

##### cn/dzj/pojo/Emp.java  添加下列1条属性

```java
    //封装工作经历信息
    private List<EmpExpr> exprList;
```

##### cn/dzj/controller/EmpController.java    添加下列方法

```java
    /**
     * 新增员工
     */
    @PostMapping
    public Result save(@RequestBody Emp emp){
        log.info("新增员工：{}", emp);
        empService.save(emp);
        return Result.success();
    };
```

##### cn/dzj/service/EmpService.java    添加下列1条方法名

```java
    void save(Emp emp);
```

##### cn/dzj/mapper/EmpExprMapper.java  添加本接口

```java
package cn.dzj.mapper;

import cn.dzj.pojo.EmpExpr;
import org.apache.ibatis.annotations.Mapper;
import java.util.List;

/**
 * 员工管理
 */
@Mapper
public interface EmpExprMapper {
    /**
	* 批量保存员工的工作经历信息
	*/
    void insertBatch(List<EmpExpr> exprList);
}
```

##### cn/dzj/service/impl/EmpServiceImpl.java  修改save中保存员工工作经历信息部分

```java
	@Autowired
	private EmpExprMapper empExprMapper;

	@Override
    public void save(Emp emp) {
        //1.保存员工基本信息
        emp.setCreateTime(LocalDateTime.now());
        emp.setUpdateTime(LocalDateTime.now());
        empMapper.insert(emp);

        //2.保存员工工作经历信息
        List<EmpExpr> exprList = emp.getExprList();
        if (!CollectionUtils.isEmpty(exprList)){
            //遍历集合，为empId赋值
            exprList.forEach(empExpr-> {
                empExpr.setEmpId(emp.getId());
            });
            empExprMapper.insertBatch(exprList);
        }
    }
```

##### cn/dzj/mapper/EmpMapper.java 添加@Options注解

```java
    /**
     *新增员工基本信息
     */
    @Options(useGeneratedKeys = true, keyProperty = "id")    //获取到生成的主键--主键返回
    @Insert("insert into emp(username, name, gender, phone, job, salary, image, entry_date, dept_id, create_time, update_time)" +
            " values (#{username},#{name},#{gender},#{phone},#{job},#{salary},#{image},#{entryDate},#{deptId},#{createTime},#{updateTime})")
    void insert(Emp emp);
```

##### src/main/resources/cn/dzj/mapper/EmpExprMapper.xml

```xml
<?xml version="1.0" encoding="UTF-8" ?>
<!DOCTYPE mapper
        PUBLIC "-//mybatis.org//DTD Mapper 3.0//EN"
        "https://mybatis.org/dtd/mybatis-3-mapper.dtd">
<mapper namespace="cn.dzj.mapper.EmpExprMapper">
    <!--批量保存员工工作经历信息
        foreach标签：
        collection：遍历的集合
        item：遍历出来的元素
        separator：每次循环之间的分隔符
    -->
    <insert id="insertBatch">
        insert into emp_expr(emp_id, begin, end, company, job) values
        <foreach collection="exprList" item="expr" separator=",">
            (#{expr.empId},#{expr.begin},#{expr.end},#{expr.company},#{expr.job})
        </foreach>
    </insert>
</mapper>
```



#### 新增员工--批量保存工作经历

<figure><img src="/AiJavaWeb/imgs/jwai09-05.png"><figcaption>图5 批量保存工作经历</figcaption></figure>



<figure><img src="/AiJavaWeb/imgs/jwai09-06.png"><figcaption>图6 批量保存工作经历</figcaption></figure>



<figure><img src="/AiJavaWeb/imgs/jwai09-07.png"><figcaption>图7 ApiFx设置</figcaption></figure>





<figure><img src="/AiJavaWeb/imgs/jwai09-08.png"><figcaption>图8 <mark>运行测试验证</mark></figcaption></figure>

<figure><img src="/AiJavaWeb/imgs/jwai09-09.png"><figcaption>图9 <mark>运行测试验证</mark></figcaption></figure>



<figure><img src="/AiJavaWeb/imgs/jwai09-10.png"><figcaption>图10 批量保存工作经历小结</figcaption></figure>





### 2. 事务管理

#### 问题提出

<figure><img src="/AiJavaWeb/imgs/jwai09-11.png"><figcaption>图11 事务的提出</figcaption></figure>




#### 2.1 介绍&操作

##### ①介绍

* 概念：<mark>事务</mark>是一组操作的集合，它是一个不可分割的工作单位。事务会把所有的操作作为一个整体一起向系统提交或撤销操作请求，即这些操作<mark>要么同时成功，要么同时失败</mark>

<figure><img src="/AiJavaWeb/imgs/jwai09-12.png"><figcaption>图12 事务介绍与控制</figcaption></figure>

##### ②操作

```sql
-- 成功测试  -- 同时成功
-- 开启事务
start transaction ;

-- 保存员工基本信息-emp
insert into emp(id, username, name, gender, phone,job, salary, image, entry_date, dept_id, create_time, update_time)
values(48,'qiaofeng','杜乔峰', 1,'13356560011', 1,6000,'1.jpg','2020-01-01', 1,now(), now());

-- 批量保存员工工作经历信息-emp_expr
insert into emp_expr(emp_id, begin, end, company, job) values
(48,'2020-01-01','2021-01-01','百度','java开发'),
(48,'2021-01-01','2023-01-01','字节','java开发');

-- 提交事务
commit;

select * from emp;
select * from emp_expr;

```



<figure><img src="/AiJavaWeb/imgs/jwai09-13.png"><figcaption>图13 <mark>成功后提交验证</mark></figcaption></figure>

```sql
-- 新增员工 -- 回滚测试
-- 开启事务
start transaction ;

-- 保存员工基本信息-emp
insert into emp(id, username, name, gender, phone,job, salary, image, entry_date, dept_id, create_time, update_time)
values(49,'duanyu','杜段誉', 1,'13356560012', 1,6000,'1.jpg','2020-01-01', 1,now(), now());

-- 批量保存员工工作经历信息-emp_expr
insert into emp_expr(emp_id, begin, end, company, job) values
                                                           (49,'2020-01-01','2021-01-01','百度','java开发')
                                                           (49,'2021-01-01','2023-01-01','字节','java开发');

-- 回滚事务
rollback ;


select * from emp;
select * from emp_expr;
```



<figure><img src="/AiJavaWeb/imgs/jwai09-14.png"><figcaption>图14 <mark>回滚验证</mark></figcaption></figure>

##### 小结

<figure><img src="/AiJavaWeb/imgs/jwai09-15.png"><figcaption>图15 事务小结</figcaption></figure>



#### 2.2 Spring事务管理

#### 事务

<figure><img src="/AiJavaWeb/imgs/jwai09-16.png"><figcaption>图16 Spring事务</figcaption></figure>

#### ① Spring事务控制

* 注解：@Transactional
* 作用：将当前方法交给spring进行事务管理，方法执行前，开启事务；成功执行完毕，提交事务；出现异常，回滚事务
* 位置：业务（service）层的方法上、类上、接口上



<figure><img src="/AiJavaWeb/imgs/jwai09-17.png"><figcaption>图17 Spring事务</figcaption></figure>

##### cn/dzj/service/impl/EmpServiceImpl.java 

```java
	@Transactional
    @Override
    public void save(Emp emp) {
        //1.保存员工基本信息
        emp.setCreateTime(LocalDateTime.now());
        emp.setUpdateTime(LocalDateTime.now());
        empMapper.insert(emp);

        int i = 1/0;  

        //2.保存员工工作经历信息
        List<EmpExpr> exprList = emp.getExprList();
        if (!CollectionUtils.isEmpty(exprList)){
            //遍历集合，为empId赋值
            exprList.forEach(empExpr-> {
                empExpr.setEmpId(emp.getId());
            });
            empExprMapper.insertBatch(exprList);
        }
```

##### src/main/resources/application.yml  添加如下配置

```yaml
# 配置事务管理日志级别
logging:
	level:
    	org.springframework.jdbc.support.JdbcTransactionManager: debug
```

Grep Console 插件



<figure><img src="/AiJavaWeb/imgs/jwai09-18.png"><figcaption>图18 <mark>Spring事务验证--回滚</mark></figcaption></figure>

<figure><img src="/AiJavaWeb/imgs/jwai09-19.png"><figcaption>图19 <mark>Spring事务验证--提交</mark></figcaption></figure>



<figure><img src="/AiJavaWeb/imgs/jwai09-20.png"><figcaption>图20 Spring事务小结</figcaption></figure>



#### ② 事务进阶-rollbackFor属性

<figure><img src="/AiJavaWeb/imgs/jwai09-21.png"><figcaption>图21 事务进阶--rollbackFor属性</figcaption></figure>

##### cn/dzj/controller/EmpController.java  添加 throws Exception

```java
    @PostMapping
    public Result save(@RequestBody Emp emp) throws Exception {
        log.info("新增员工：{}", emp);
        empService.save(emp);
        return Result.success();
    };
```

##### cn/dzj/service/EmpService.java  添加 throws Exception

```java
    void save(Emp emp) throws Exception;
```

##### cn/dzj/service/impl/EmpServiceImpl.java  throw new Exception("出错啦~~~");

```java
    @Transactional //(rollbackFor={Exception.class})
	//事务管理-默认出现运行时异常RuntimeException才会回滚   //Spring事务控制
    @Override
    public void save(Emp emp) throws Exception {
        //1.保存员工基本信息
        emp.setCreateTime(LocalDateTime.now());
        emp.setUpdateTime(LocalDateTime.now());
        empMapper.insert(emp);

        // int i = 1/0;
        if (true){
            throw new Exception("出错啦~~~");
        }
        //2.保存员工工作经历信息
        List<EmpExpr> exprList = emp.getExprList();
        if (!CollectionUtils.isEmpty(exprList)){
            //遍历集合，为empId赋值
            exprList.forEach(empExpr-> {
                empExpr.setEmpId(emp.getId());
            });
            empExprMapper.insertBatch(exprList);
        }
    }
```



<figure><img src="/AiJavaWeb/imgs/jwai09-22.png"><figcaption>图22 <mark>Spring事务rollbackFor属性验证</mark></figcaption></figure>

<figure><img src="/AiJavaWeb/imgs/jwai09-23.png"><figcaption>图23 <mark>Spring事务rollbackFor属性验证</mark></figcaption></figure>



#### ③ 事务传播行为

* 事务传播行为：指的就是当一个事务方法被另一个事务方法调用时，这个事务方法应该如何进行事务控制。

| **属性值**    | **含义**                                                     |
| ------------- | ------------------------------------------------------------ |
| REQUIRED      | 【默认值】需要事务，有则加入，无则创建新事务                 |
| REQUIRES_NEW  | 需要新事务，无论有无，总是创建新事务                         |
| SUPPORTS      | 支持事务，有则加入，无则在无事务状态中运行                   |
| NOT_SUPPORTED | 不支持事务，在无事务状态下运行,如果当前存在已有事务,则挂起当前事务 |
| MANDATORY     | 必须有事务，否则抛异常                                       |
| NEVER         | 必须没事务，否则抛异常                                       |
| . . .         |                                                              |

<figure><img src="/AiJavaWeb/imgs/jwai09-24.png"><figcaption>图24 事务传播行为</figcaption></figure>

#### 事务传播案例

<figure><img src="/AiJavaWeb/imgs/jwai09-25.png"><figcaption>图25 案例</figcaption></figure>

##### 

```sql
-- 创建员工日志表
create table emp_log(
    id int unsigned primary key auto_increment comment 'ID, 主键',
    operate_time datetime comment '操作时间',
    info varchar(2000) comment '日志信息'
) comment '员工日志表';
```

##### ccn/dzj/pojo/EmpLog.java

```java
@Data
@NoArgsConstructor
@AllArgsConstructor
public class EmpLog {
    private Integer id; //ID
    private LocalDateTime operateTime; //操作时间
    private String info; //详细信息
}
```

##### cn/dzj/mapper/EmpLogMapper.java

```java
@Mapper
public interface EmpLogMapper {
    @Insert("insert into emp_log (operate_time, info) values (#{operateTime}, #{info})")
    public void insert(EmpLog empLog);
}
```

##### cn/dzj/service/EmpLogService.java

```java
package cn.dzj.service;
import cn.dzj.pojo.EmpLog;

public interface EmpLogService {
    void insertLog(EmpLog empLog);
}

```

##### cn/dzj/service/impl/EmpLogServiceImpl.java

```java
package cn.dzj.service.impl;

import cn.dzj.mapper.EmpLogMapper;
import cn.dzj.pojo.EmpLog;
import cn.dzj.service.EmpLogService;
import org.springframework.beans.factory.annotation.Autowired;
import org.springframework.stereotype.Service;

@Service
public class EmpLogServiceImpl implements EmpLogService {

    @Autowired
    private EmpLogMapper empLogMapper;
    
    @Override
    public void insertLog(EmpLog empLog) {
        empLogMapper.insert(empLog);
    }
}
```

##### cn/dzj/service/impl/EmpServiceImpl.java修改save方法，去掉 throws Exception; 等

```java
    @Transactional //(rollbackFor={Exception.class})//事务管理-默认出现运行时异常RuntimeException才会回滚   //Spring事务控制
    @Override
    public void save(Emp emp) { // throws Exception {
        try{
            //1.保存员工基本信息
            emp.setCreateTime(LocalDateTime.now());
            emp.setUpdateTime(LocalDateTime.now());
            empMapper.insert(emp);

            // int i = 1/0;
            // if (true){
            //     throw new Exception("出错啦~~~");
            // }
            //2.保存员工工作经历信息
            List<EmpExpr> exprList = emp.getExprList();
            if (!CollectionUtils.isEmpty(exprList)){
                //遍历集合，为empId赋值
                exprList.forEach(empExpr-> {
                    empExpr.setEmpId(emp.getId());
                });
                empExprMapper.insertBatch(exprList);
            }
        } finally {
            //记录操作日志
            EmpLog empLog =new EmpLog(null,LocalDateTime.now(),"新增员工:"+emp);
            empLogService.insertLog(empLog);           
        }
    }
```



<figure><img src="/AiJavaWeb/imgs/jwai09-26.png "><figcaption>图26 <mark>Spring事务propagation属性--加入验证</mark></figcaption></figure>

##### cn/dzj/service/impl/EmpLogServiceImpl.java 添加@Transactional(propagation = Propagation.REQUIRES_NEW )

```java
@Service
public class EmpLogServiceImpl implements EmpLogService {

    @Autowired
    private EmpLogMapper empLogMapper;
    
    @Transactional(propagation = Propagation.REQUIRES_NEW )
    @Override
    public void insertLog(EmpLog empLog) {
        empLogMapper.insert(empLog);
    }
}
```

##### cn/dzj/service/impl/EmpLogServiceImpl.java 修改

```java
            int i = 1/0;
```



<figure><img src="/AiJavaWeb/imgs/jwai09-27.png"><figcaption>图27 <mark>Spring事务propagation属性--新建验证</mark></figcaption></figure>

##### 小结

<figure><img src="/AiJavaWeb/imgs/jwai09-28.png"><figcaption>图28 事务传播行为小结</figcaption></figure>



#### 2.3 四大特性

* 事务是不可分割的最小单元，要么全部成功，要么全部失败
* 事务完成时，必须使所有的数据都保持一致状态
* 数据库系统提供的隔离机制，保证事务在不受外部并发操作影响的独立环境下运行
* 事务一旦提交或回滚，它对数据库中的数据的改变就是永久的

<figure><img src="/AiJavaWeb/imgs/jwai09-29.png"><figcaption>图29 事务控制的四大特性</figcaption></figure>

### 3.文件上传

##### 3.0 问题的提出

<figure><img src="/AiJavaWeb/imgs/jwai09-30.png"><figcaption>图30 问题</figcaption></figure>

#### 3.1 简介


* 文件上传：是指将本地图片、视频、音频等文件上传到服务器，供其他用户浏览或下载的过程。
* 文件上传在项目中应用非常广泛，我们经常发微博、发微信朋友圈都用到了文件上传功能。

<figure><img src="/AiJavaWeb/imgs/jwai09-31.png"><figcaption>图31 文件上传的前端三要素和Spring后端接受</figcaption></figure>

##### 中国梦.txt 

```txt
杜老师《中国梦》
党的十八大闭幕不久，习近平总书记在参观国家博物馆《复兴之路》展览时，首次提出并阐述“中国梦”
十年来，从提出中国梦，到强调不忘初心、牢记使命，再到谋划以中国式现代化全面推进中华民族伟大复兴，中国共产党人把光荣梦想书写在自己的旗帜上，团结带领中国人民为实现这个光荣梦想而不懈奋斗。
十年来，从提出中国梦，到强调不忘初心、牢记使命，再到谋划以中国式现代化全面推进中华民族伟大复兴，中国共产党人把光荣梦想书写在自己的旗帜上，团结带领中国人民为实现这个光荣梦想而不懈奋斗。
十年来，从提出中国梦，到强调不忘初心、牢记使命，再到谋划以中国式现代化全面推进中华民族伟大复兴，中国共产党人把光荣梦想书写在自己的旗帜上，团结带领中国人民为实现这个光荣梦想而不懈奋斗。
十年来，从提出中国梦，到强调不忘初心、牢记使命，再到谋划以中国式现代化全面推进中华民族伟大复兴，中国共产党人把光荣梦想书写在自己的旗帜上，团结带领中国人民为实现这个光荣梦想而不懈奋斗。
十年来，从提出中国梦，到强调不忘初心、牢记使命，再到谋划以中国式现代化全面推进中华民族伟大复兴，中国共产党人把光荣梦想书写在自己的旗帜上，团结带领中国人民为实现这个光荣梦想而不懈奋斗。
党的十八大闭幕不久，习近平总书记在参观国家博物馆《复兴之路》展览时，首次提出并阐述“中国梦”。
```

##### src/main/resources/static/upload.html

```html
<!DOCTYPE html>
<html lang="zh_CN">
<head>
    <meta charset="UTF-8">
    <title>上传文件</title>
</head>
<body>
    <form action="/upload" method="post" enctype="multipart/form-data">
        姓名: <input type="text" name="name"><br>
        年龄: <input type="text" name="age"><br>
        头像: <input type="file" name="file"><br>
        <input type="submit" value="提交">
    </form>
</body>
</html>
```

<figure><img src="/AiJavaWeb/imgs/jwai09-32.png"><figcaption>图32 <mark>前端multipart/form-data提交的内容</mark></figcaption></figure>

##### src/main/resources/static/upload.html  去掉enctype="multipart/form-data

```html
<!DOCTYPE html>
<html lang="zh_CN">
<head>
    <meta charset="UTF-8">
    <title>上传文件</title>
</head>
<body>
    <form action="/upload" method="post">
        姓名: <input type="text" name="name"><br>
        年龄: <input type="text" name="age"><br>
        头像: <input type="file" name="file"><br>
        <input type="submit" value="提交">
    </form>
</body>
</html>
```

<figure><img src="/AiJavaWeb/imgs/jwai09-33.png"><figcaption>图33 <mark>前端没有multipart/form-data提交的内容</mark></figcaption></figure>

##### cn/dzj/controller/UploadController.java

```java
package cn.dzj.controller;

import cn.dzj.pojo.Result;
import lombok.extern.slf4j.Slf4j;
import org.springframework.web.bind.annotation.PostMapping;
import org.springframework.web.bind.annotation.RestController;
import org.springframework.web.multipart.MultipartFile;

@Slf4j
@RestController
public class UploadController{
    @PostMapping("/upload")
    public Result upload(String name, Integer age, MultipartFile file) {
        log.info("接收参数:{},{},{}",name,age,file);
        return Result.success();
    }
}
```



<figure><img src="/AiJavaWeb/imgs/jwai09-34.png"><figcaption>图34  <mark>后端接受测试/mark></figcaption></figure>



<figure><img src="/AiJavaWeb/imgs/jwai09-35.png"><figcaption>图35 文件上传小结</figcaption></figure>



#### 3.2 本地存储

##### src/test/java/cn/dzj/UUIDTest.java

```java
import org.junit.jupiter.api.Test;
import java.util.UUID;

public class UUIDTest {
    @Test
    public void testUuid() {
        for (int i = 0; i < 10000; i++) {
            System.out.println(UUID.randomUUID().toString());
        }
    }
}
```

##### cn/dzj/controller/UploadController.java

```java
package cn.dzj.controller;

import cn.dzj.pojo.Result;
import lombok.extern.slf4j.Slf4j;
import org.springframework.web.bind.annotation.PostMapping;
import org.springframework.web.bind.annotation.RestController;
import org.springframework.web.multipart.MultipartFile;

@Slf4j
@RestController
public class UploadController{
    @PostMapping("/upload")
    public Result upload(String name, Integer age, MultipartFile file) {
        log.info("接收参数:{},{},{}",name,age,file);
        
        // 获取原始文件名
        String originalFilename =file.getOriginalFilename();
        // 新的文件名
        // String extension = originalFilename.substring(originalFilename.lastIndexOf("."));
        // String newFileName = UUID.randomUUID().toString()+ extension;
        String newFileName = UUID.randomUUID().toString() +"_" + originalFilename;  // uuid_原始文件名

        // 保存文件
        file.transferTo(new File("D:/images/" + newFileName));

        // return Result.success();
        return Result.success(newFileName);  // 返回文件名 uuid_原始文件名
    }
}


// 备忘
@PostMapping("/upload")
public Result handleFileUpload(MultipartFile file) throws Exception {
    log.info("文件上传:{}", file);
    // 生成唯一文件名
    String uniqueFileName = generateUniqueFileName(file.getOriginalFilename());
    // 保存文件
    image.transferTo(new File("D:/images/" + uniqueFileName));
    return Result.success();
}

private String generateUniqueFileName(String originalFilename) {
    String randomStr = UUID.randomUUID().toString().replaceAll("-", "");
    String extension = originalFilename.substring(originalFilename.lastIndexOf("."));
    return randomStr + extension;
}
```

##### MaxUploadSizeExceededException:Maximum upload size exceeded]

##### application.yml

```yaml
spring: 
	servlet: 
		multipart: 
			max-file-size：10MB       # 最大单个文件大小
			max-request-size：100MB   # 最大请求总大小（包括所有文件和表单数据）
```



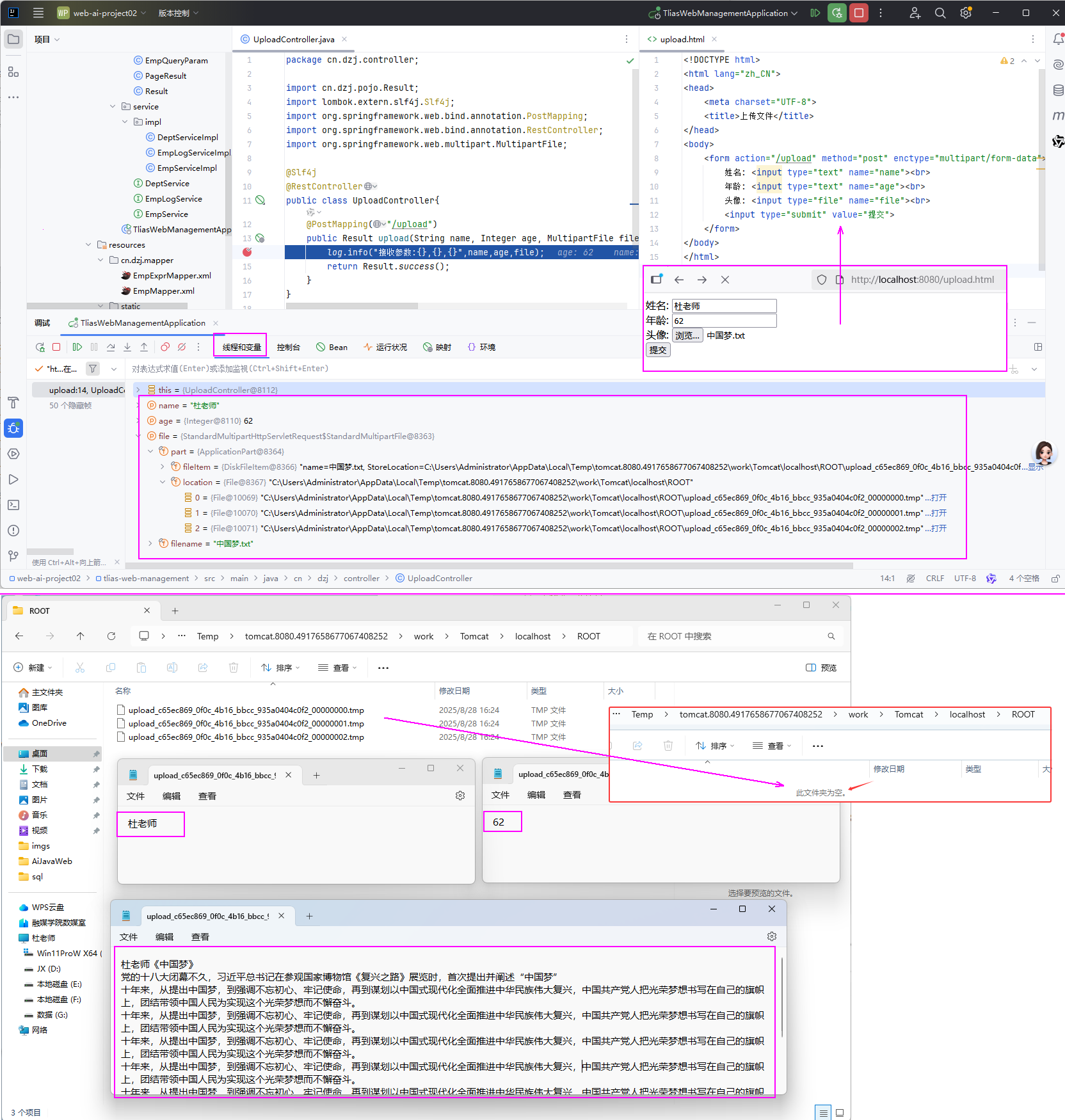
<figure><img src="/AiJavaWeb/imgs/jwai09-36.png"><figcaption>图36 <mark>文件上传到本地验证</mark></figcaption></figure>

##### 

<figure><img src="/AiJavaWeb/imgs/jwai09-37.png"><figcaption>图37 文件上传到本地小结</figcaption></figure>

#### 3.3 阿里云OSS

##### 问题的提出

<figure><img src="/AiJavaWeb/imgs/jwai09-38.png"><figcaption>图38 问题的提出</figcaption></figure>

#### 阿里云

阿里云是阿里巴巴集团旗下全球领先的云计算公司，也是国内最大的云服务提供商。(全球第4大云服务供应商，前三：亚马逊、微软、谷歌)

<figure><img src="/AiJavaWeb/imgs/jwai09-39.png"><figcaption>图39 云服务</figcaption></figure>

#### 阿里云OSS

阿里云对象存储OSS（Object Storage Service），是一款海量、安全、低成本、高可靠的云存储服务。使用OSS，您可以通过网络随时存储和调用包括文本、图片、音频和视频等在内的各种文件。

<figure><img src="/AiJavaWeb/imgs/jwai09-40.png"><figcaption>图40 云服务：对象存储</figcaption></figure>

#### 第三方服务一通用思路

* 准备工作  -->> 参照官方SDK编写入门程序 -->> 集成使用
* SDK：SoftwareDevelopmentKit的缩写，软件开发工具包，包括辅助软件开发的依赖（jar包）、代码示例等，都可以叫做SDK。

#### ① 准备工作

* 注册阿里云、开通OSS服务、创建bucket、获取并配置AccessKey（<mark>注意保管好你的AccessKey</mark>）。

##### 阿里云OSS-使用步骤

* 注册阿里云(实名认证)->充值->开通对象存储服务(OSS)->创建bucket：<mark>java-ai</mark>->获取并配置AccessKey(秘钥)->参照官方SDK编写入门程序->案例集成OSS
  * 官网：aliyun.com
  * bucket：du-java-ai 公共读   <mark>个性化bucket名</mark>
* Bucket：存储空间是用户用于存储对象(Object,就是文件)的容器，所有的对象都必须隶属于某个存储空间。

<figure><img src="/AiJavaWeb/imgs/jwai09-41.png"><figcaption>图41 阿里云OSS准备工作</figcaption></figure>



<figure><img src="/AiJavaWeb/imgs/jwai09-42.png"><figcaption>图42 <mark>创建个性化bucket验证</mark></figcaption></figure>

<figure><img src="/AiJavaWeb/imgs/jwai09-43.png"><figcaption>图43 创建AccessKey</figcaption></figure>



##### 配置AccessKey

以**管理员身份**打开CMD命令行，执行如下命令。

```shell
# 配置系统的环境变量
set OSS_ACCESS_KEY_ID=xxxxxxxxxxxxxxxxxxxxxxxxxxxxxxxxxxxxxxxxxxxx
set OSS_ACCESS_KEY_SECRET=xxxxxxxxxxxxxxxxxxxxxxxxxxxxxxxxxxxxxxxxxx

# 执行如下命令，让更改生效。
setx OSS_ACCESS_KEY_ID "%OSS_ACCESS_KEY_ID%"
setx OSS_ACCESS_KEY_SECRET "%OSS_ACCESS_KEY_SECRET%"

# 验证环境变量是否生效。
echo %OSS_ACCESS_KEY_ID%
echo %OSS_ACCESS_KEY_SECRET%
```

注意：将上述的ACCESS_KEY_ID 与 ACCESS_KEY_SECRET 的值一定要替换成自己的、<mark>一定要保存好自己的密钥</mark> 。



#### ② 阿里云OSS-入门程序

oss.console.aliyun.com/sdk

##### Demo程序网址

https://help.aliyun.com/zh/oss/developer-reference/simple-upload-11?spm=a2c4g.11186623.help-menu-31815.d_19_2_1_1_0_0.69f47d8bcegdlc&scm=20140722.H_84781._.OR_help-T_cn~zh-V_1#p-f7c-tn1-r5n

<figure><img src="/AiJavaWeb/imgs/jwai09-44.png"><figcaption>图44 上传字节数组Demo</figcaption></figure>

##### src/test/java/cn/dzj/Demo.java

```java
package cn.dzj;
import com.aliyun.oss.*;
import com.aliyun.oss.common.auth.*;
import com.aliyun.oss.common.comm.SignVersion;
import com.aliyun.oss.model.*;
import java.io.ByteArrayInputStream;
import java.io.File;
import java.nio.file.Files;

public class Demo {  // 修改成自己的参数
    public static void main(String[] args) throws Exception {
        // Endpoint以华东1（杭州）为例，其它Region请按实际情况填写。
        String endpoint = "https://oss-cn-beijing.aliyuncs.com";
        // 从环境变量中获取访问凭证。运行本代码示例之前，请确保已设置环境变量OSS_ACCESS_KEY_ID和OSS_ACCESS_KEY_SECRET。
        EnvironmentVariableCredentialsProvider credentialsProvider = CredentialsProviderFactory.newEnvironmentVariableCredentialsProvider();
        // 填写Bucket名称，例如examplebucket。
        String bucketName = "du-java-ai";
        // 填写Object完整路径，完整路径中不能包含Bucket名称，例如exampledir/exampleobject.txt。
        String objectName = "dzj.jpg";
        // 填写Bucket所在地域。以华东1（杭州）为例，Region填写为cn-hangzhou。
        String region = "cn-beijing";

        // 创建OSSClient实例。
        // 当OSSClient实例不再使用时，调用shutdown方法以释放资源。
        ClientBuilderConfiguration clientBuilderConfiguration = new ClientBuilderConfiguration();
        clientBuilderConfiguration.setSignatureVersion(SignVersion.V4);
        OSS ossClient = OSSClientBuilder.create()
                .endpoint(endpoint)
                .credentialsProvider(credentialsProvider)
                .clientConfiguration(clientBuilderConfiguration)
                .region(region)
                .build();

        try {
            File file =new File("D:\\images\\dzj.jpg");
            byte[] content = Files.readAllBytes(file.toPath());
            // 创建PutObjectRequest对象。
            PutObjectRequest putObjectRequest = new PutObjectRequest(bucketName, objectName, new ByteArrayInputStream(content));

            // 创建PutObject请求。
            PutObjectResult result = ossClient.putObject(putObjectRequest);
        } catch (OSSException oe) {
            System.out.println("Caught an OSSException, which means your request made it to OSS, "
                    + "but was rejected with an error response for some reason.");
            System.out.println("Error Message:" + oe.getErrorMessage());
            System.out.println("Error Code:" + oe.getErrorCode());
            System.out.println("Request ID:" + oe.getRequestId());
            System.out.println("Host ID:" + oe.getHostId());
        } catch (ClientException ce) {
            System.out.println("Caught an ClientException, which means the client encountered "
                    + "a serious internal problem while trying to communicate with OSS, "
                    + "such as not being able to access the network.");
            System.out.println("Error Message:" + ce.getMessage());
        } finally {
            if (ossClient != null) {
                ossClient.shutdown();
            }
        }
    }
}
```

<figure><img src="/AiJavaWeb/imgs/jwai09-45.png"><figcaption>图45 <mark>阿里OSS入门程序验证</mark></figcaption></figure>

#### 注意：

<mark>在使用第三方提供的云服务或技术时，一定要参照对应的官方文档进行开发和测试。</mark>



#### ③ 阿里云OSS-案例集成

##### 需求

<figure><img src="/AiJavaWeb/imgs/jwai09-46.png"><figcaption>图46 上传头像需求</figcaption></figure>

步骤：

* 引入阿里云OSS文件上传工具类（由官方的示例代码改造而来）

##### cn/dzj/utils/AliyunOSSOperator.java

```java
package cn.dzj.utils;
import com.aliyun.oss.*;
import com.aliyun.oss.common.auth.CredentialsProviderFactory;
import com.aliyun.oss.common.auth.EnvironmentVariableCredentialsProvider;
import com.aliyun.oss.common.comm.SignVersion;
import org.springframework.stereotype.Component;
import java.io.ByteArrayInputStream;
import java.time.LocalDate;
import java.time.format.DateTimeFormatter;
import java.util.UUID;

@Component
public class AliyunOSSOperator {

    private String endpoint = "https://oss-cn-beijing.aliyuncs.com";
    private String bucketName = "du-java-ai";  //修改为你自己的bucketName
    private String region = "cn-beijing";

    public String upload(byte[] content, String originalFilename) throws Exception {
        // 从环境变量中获取访问凭证。运行本代码示例之前，请确保已设置环境变量OSS_ACCESS_KEY_ID和OSS_ACCESS_KEY_SECRET。
        EnvironmentVariableCredentialsProvider credentialsProvider = CredentialsProviderFactory.newEnvironmentVariableCredentialsProvider();

        // 填写Object完整路径，例如202406/1.png。Object完整路径中不能包含Bucket名称。
        //获取当前系统日期的字符串,格式为 yyyy/MM
        String dir = LocalDate.now().format(DateTimeFormatter.ofPattern("yyyy/MM"));
        //生成一个新的不重复的文件名
        String newFileName = UUID.randomUUID() + originalFilename.substring(originalFilename.lastIndexOf("."));
        String objectName = dir + "/" + newFileName;

        // 创建OSSClient实例。
        ClientBuilderConfiguration clientBuilderConfiguration = new ClientBuilderConfiguration();
        clientBuilderConfiguration.setSignatureVersion(SignVersion.V4);
        OSS ossClient = OSSClientBuilder.create()
                .endpoint(endpoint)
                .credentialsProvider(credentialsProvider)
                .clientConfiguration(clientBuilderConfiguration)
                .region(region)
                .build();

        try {
            ossClient.putObject(bucketName, objectName, new ByteArrayInputStream(content));
        } finally {
            ossClient.shutdown();
        }

        return endpoint.split("//")[0] + "//" + bucketName + "." + endpoint.split("//")[1] + "/" + objectName;
    }

}
```

* 上传文件接口开发

##### UploadController.java  修改upload方法

```java
@Autowired
private AliyunOSSOperator aliyunOSSOperator;
/**
     * 文件上传，上传到阿里云oss
     */
@PostMapping("/upload")
public Result upload(MultipartFile file) throws Exception {
    log.info("文件上传:{}", file);
    String url = aliyunOSSOperator.upload(file.getBytes(), file.getOriginalFilename());
    log.info("文件上传oss，url：{}", url);
    return Result.success(url);
}
```

<figure><img src="/AiJavaWeb/imgs/jwai09-47.png"><figcaption>图47 <mark>上传阿里OSS验证1</mark></figcaption></figure>



<figure><img src="/AiJavaWeb/imgs/jwai09-48.png"><figcaption>图48 <mark>上传阿里OSS验证2</mark></figcaption></figure>

#### 参数配置化

* 指将一些需要灵活变化的参数，配置在配置文件中，然后通过@Value注解来注入外部配置的属性。

<figure><img src="/AiJavaWeb/imgs/jwai09-49.png"><figcaption>图49 参数配置化需求</figcaption></figure>

##### application.yml

```yaml
aliyun:
	oss:
		endpoint: https://oss-cn-beijing.aliyuncs.com
		bucketName: java-ai
    	region: cn-beijing
```

##### AliyunOSSOperator

```java
import org.springframework.beans.factory.annotation.Value;

@Component
public class AliyunOSSOperator {
    @Value("${aliyun.oss.endpoint}")
    private String endpoint;
    @Value("${aliyun.oss.bucketName}")
    private String bucketName;
    @Value("${aliyun.oss.region}")
    private String region;
    
}
```

<figure><img src="/AiJavaWeb/imgs/jwai09-50.png"><figcaption>图50 解决方法</figcaption></figure>

<figure><img src="/AiJavaWeb/imgs/jwai09-51.png"><figcaption>图51 <mark>@Value验证</mark></figcaption></figure>

#### @ConfigurationProperties

<figure><img src="/AiJavaWeb/imgs/jwai09-52.png"><figcaption>图52 需求</figcaption></figure>



<figure><img src="/AiJavaWeb/imgs/jwai09-53.png"><figcaption>图53 解决方法</figcaption></figure>

##### cn/dzj/utils/AliyunOSSProperties.java

```java
package cn.dzj.utils;

import lombok.Data;
import org.springframework.boot.context.properties.ConfigurationProperties;
import org.springframework.stereotype.Component;

@Data
@Component
@ConfigurationProperties(prefix = "aliyun.oss")
public class AliyunOSSProperties {
    private String endpoint;
    private String bucketName;
    private String region;
}
```

##### cn/dzj/utils/AliyunOSSOperator.java

```java
package cn.dzj.utils;

import com.aliyun.oss.*;
import com.aliyun.oss.common.auth.CredentialsProviderFactory;
import com.aliyun.oss.common.auth.EnvironmentVariableCredentialsProvider;
import com.aliyun.oss.common.comm.SignVersion;
import org.springframework.beans.factory.annotation.Autowired;
import org.springframework.beans.factory.annotation.Value;
import org.springframework.stereotype.Component;
import java.io.ByteArrayInputStream;
import java.time.LocalDate;
import java.time.format.DateTimeFormatter;
import java.util.UUID;

@Component
public class AliyunOSSOperator {

    // 将参数写入代码 中
    // private String endpoint = "https://oss-cn-beijing.aliyuncs.com";
    // private String bucketName = "du-java-ai";  //修改为你自己的bucketName
    // private String region = "cn-beijing";

    // 方式1 将参数读取配置文件
    /*@Value("${aliyun.oss.endpoint}")
    private String endpoint;
    @Value("$[aliyun.oss.bucketName}")
    private String bucketName;
    @Value("$[aliyun.oss.region}")
    private String region;*/

    // 方式2 将参数读取配置文件和创建对象Properties文件
    @Autowired
    private AliyunOSSProperties aliyunOSSProperties;

    public String upload(byte[] content, String originalFilename) throws Exception {
        // 方式2
        String bucketName = aliyunOSSProperties.getBucketName();
        String region = aliyunOSSProperties.getRegion();
        String endpoint = aliyunOSSProperties.getEndpoint();

        //.....
    }

}

```



<figure><img src="/AiJavaWeb/imgs/jwai09-54.png"><figcaption>图54 <mark>ConfigurationProperties验证</mark></figcaption></figure>



<figure><img src="/AiJavaWeb/imgs/jwai09-55.png"><figcaption>图55 小结</figcaption></figure>

①②③④⑤⑥⑦⑧⑨⑩

